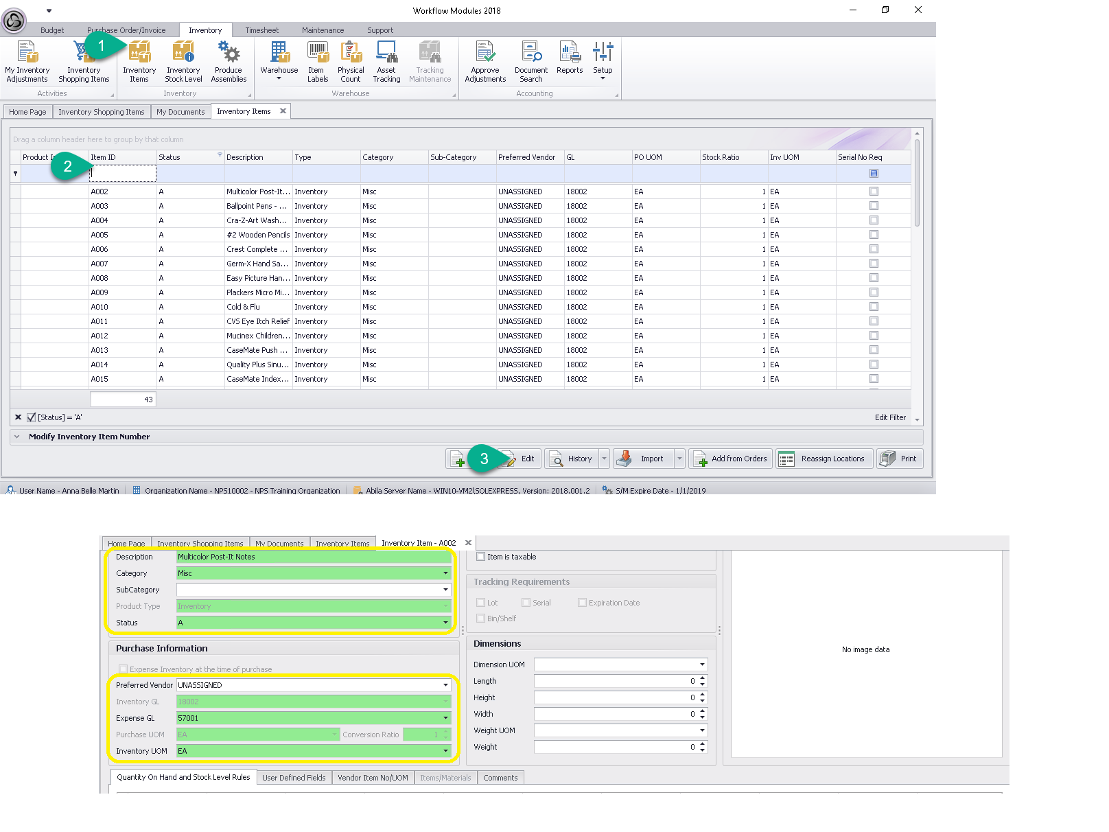
Question: How to change a GL for inventory items?

An Inventory Item can be edited for -
Description update/change,
Category update/change, or changing the
Statusfrom Active to Inactive, the
Preferred Vendor can be set (if only 1 vendor is used); also, the
Expense GL and
Inventory UOM can also be updated/changed.
NOTE: Please keep in mind if the inventory item is pending an action on another document type, it cannot be edited until the former document process is complete.
1. Select Inventory Items from the Inventory tab menu
2. Select the Inventory Item you need to modify
3. Click Edit, to update the Inventory Item details.