How to Replace a User in All Workflows

Creation date: 7/6/2023 6:00 PM    Updated: 7/6/2023 6:01 PM   replace user
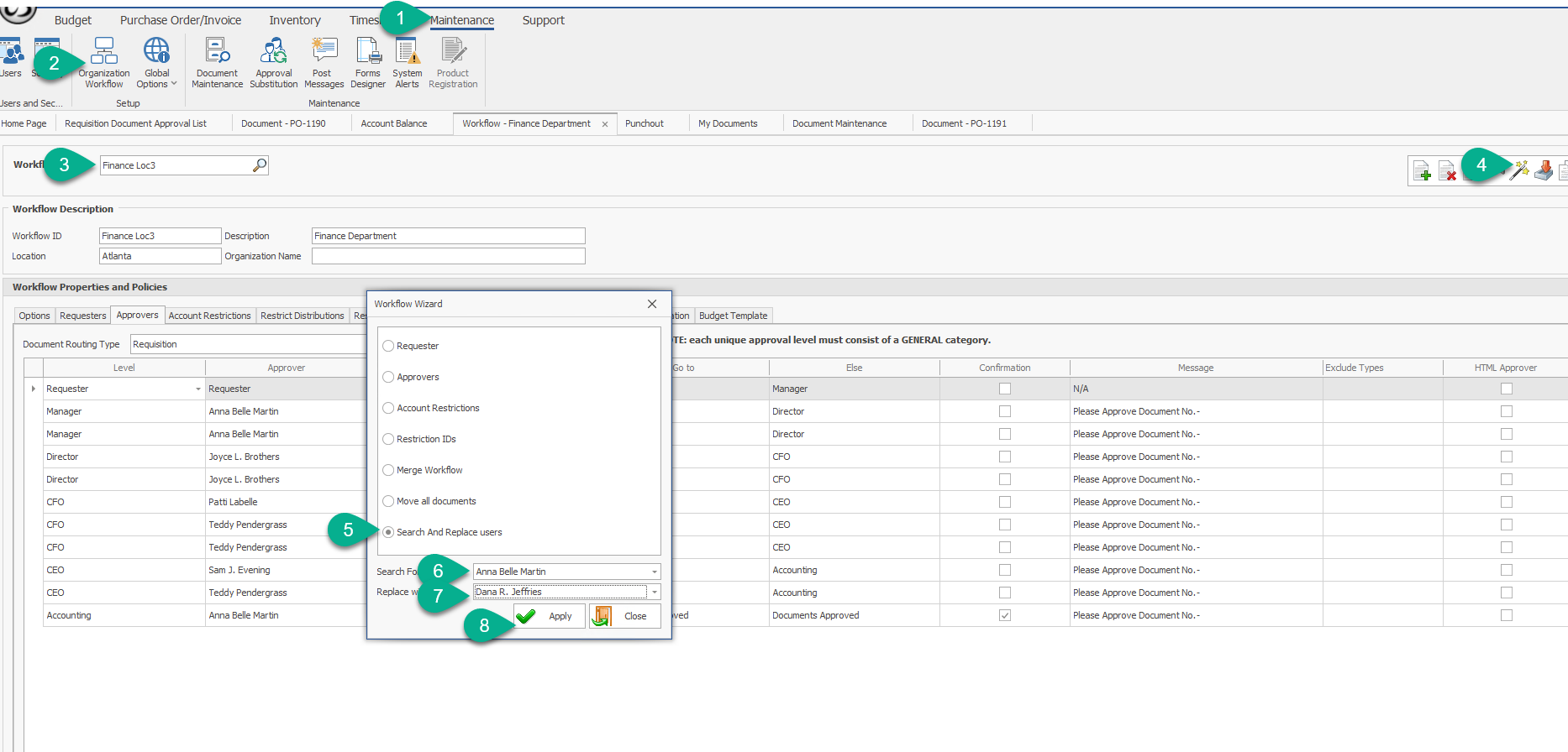
Below are the steps to replace a user across all workflows by using the workflow wizard.

Ensure that the new user has been created and assigned the appropriate security permissions for their role before using the workflow wizard.

1.  Click on Maintenance 
2.  Click on Organization Workflow
3.  Select any workflow
4.  Click on the Workflow Wizard wand
5.  Pick the Search and Replace Users option
6.  Choose the original user's name under Search For User
7.  Choose the new user's name under Replace With
8.  Click on Apply